
L’étude de marché est une méthode acquise et efficace pour aider une entreprise à connaître son secteur et se rapprocher de ses clients. Aujourd’hui, internet et le e-commerce mènent petit à petit à une transformation digitale des entreprises, qui se voient obligées d’apprendre à maîtriser un nouveau domaine pour ne pas finir aux oubliettes. Pour réussir cette transformation, les PME, comme les grands groupes, misent sur une compréhension des moteurs de recherche (et de Google en particulier), une gestion de la relation client et du parcours client, et une certaine maîtrise des réseaux sociaux. Il apparaît donc qu’il y ait désormais un pan digital à prendre en compte pour toute étude de marché : voyons ensemble comment procéder.
Elle sert à résumer les composants du marché en ligne d’une entreprise et les performances de celle-ci, avant de mettre en place une stratégie de marketing digital.
Cela signifie analyser les interactions entre :

Elle vous permet d’être plus focalisé sur les clients car elle vous montre :
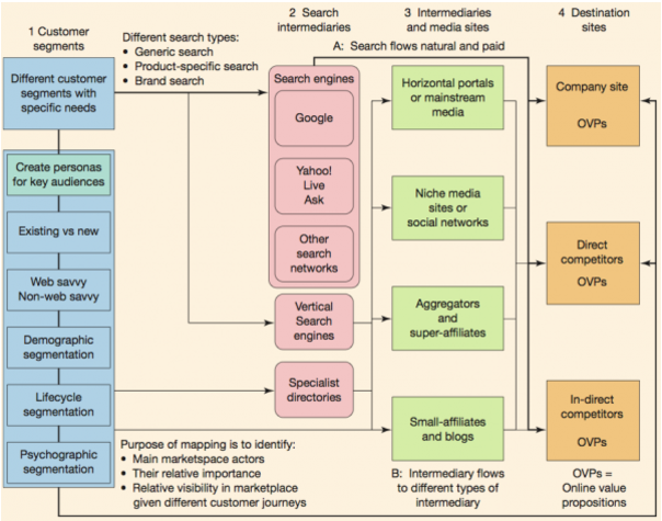
Une “marketplace map” pour résumer les types d’audience, les concurrents et les acteurs influents du marché qui montre les relations qui les lient. Elle reprend les étapes d’une étude de marché digital et va optimiser sa lecture.

Découvrez un exemple de marketplace map, (le schéma juste au-dessus), décliné sur le marché des téléphones mobiles en Inde :

Pour voir d’autres exemples de “marketplace map” : http://www.improvedigital.com/fr/market-map/
La phase d’analyse et de préparation est cruciale pour vous lancer dans une stratégie marketing. Une étude de marché digital c’est avant tout des outils graphiques, une analyse des clients et des consommateurs, une analyse des concurrents, un résumé des capacités de l’entreprise et un SWOT digital. Avec toutes ces armes en main vous pouvez agir au mieux pour servir vos objectifs marketing en minimisant les risques.
Pour aller plus loin :

Harold Rouanet
Harold, ce n’est pas que le footing, le golf et le cassoulet. C’est aussi un esprit critique, têtu et jusqu’au boutiste, qui ne lâchera rien tant qu’il n’aura pas eu son mot à dire. Heureusement pour lui (et pour vous), ce qu’il dit vaut en général la peine d’être entendu.
Comprendre l'étude de marché digital - Inbound Marketing
Publié le 2/11/2017, mis à jour le 2/11/2017 par Easybear
21, rue de Gouvieux
60500 CHANTILLY
Copyright © 2018 EASYBEAR | Mentions légales | Plan du site